Получите ответ на вопрос по 1С бесплатно, заполните заявку
В этой статье рассмотрим, как в программе 1С:Управление торговлей ред. 11.4 заполнить справочник номенклатуры, организовать структуру справочника и заполнить характеристики номенклатуры. Например, наименование нашей продукции «Туника цвет чёрный 44 размер».
Как же внести цвет, размер, дополнительные характеристики?
1) Задаём настройки
«НСИ и администрирование» — «Номенклатура» — «Разрезы учёта» — «Множество видов номенклатуры» (ставим галку) — «Характеристика номенклатуры» (ставим галку), то есть станет доступна линейка размеров.
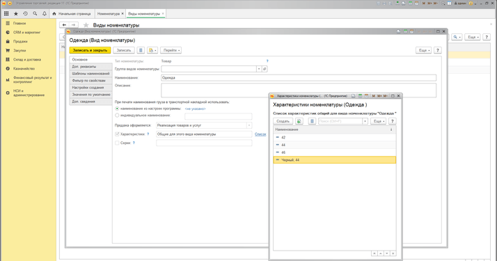
2) Создаём вид номенклатуры
«НСИ и администрирование» — «Классификаторы номенклатуры» — «Вид номенклатуры» — «Создать новый вид» (например, «Одежда»). Далее на закладке «Основное» — «Характеристики» (ставим галку) — общие для этого вида номенклатуры — ссылка «Список» (42, 44, 46 и т. д.) — «Записать и закрыть».
3) Создаём номенклатуру
«НСИ и администрирование» — справочник «Номенклатура» — «Туника» — «Показать всё» — «Характеристики» (после чего в документах поступления и реализации можно будет увидеть дополнительную характеристику).
Чтобы задать одновременно цвет и размер:
1) Прописываем дополнительные характеристики: «НСИ и администрирование» — «Общие настройки» — «Дополнительные реквизиты и сведения» (проставить галочки).

2) «НСИ и администрирование» — «Классификаторы номенклатуры» — «Вид номенклатуры» — «Создать» — новый вид (например, «Одежда» — на закладке «Основное» — «Характеристики» (ставим галочку) — общие для этого вида номенклатуры — переходим по ссылке «Создать» — появится возможность создать сразу и цвет, и размер (чёрный 44).



3) «НСИ и администрирование» — справочник «Номенклатура» — «Туника».

В этой статье мы раскрыли основные настройки учёта номенклатуры по характеристикам. По возникшим вопросам обращайтесь на нашу Линию консультаций 1С, где сможете получить квалифицированную поддержку наших специалистов. Первая консультация совершенно бесплатно!