Получите ответ на вопрос по 1С бесплатно, заполните заявку
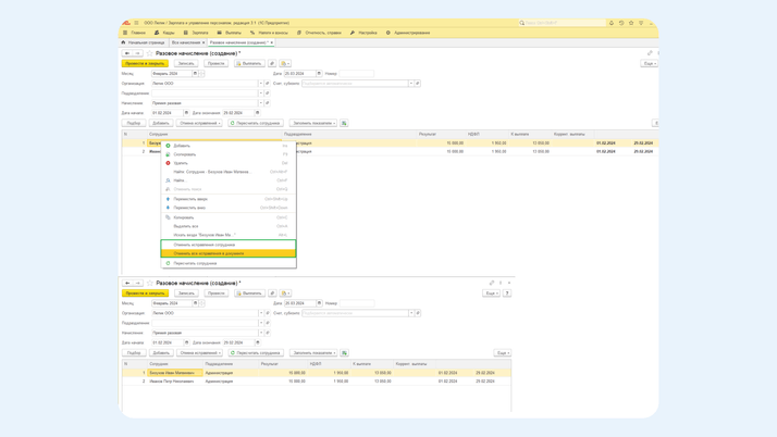
В программе 1С:ЗУП жирным шрифтом выделяются строки, по которым было ручное исправление.

Для исправления необходимо щелкнуть на сотруднике правой клавишей, нажать «Отменить исправления сотрудника» или «Отменить все исправления в документе» — тогда программа пересчитает строки автоматически.
